Station d'épuration de La Grande-Motte

| Type d'usine | |
|---|---|
| Superficie |
9 hectares |
| Opérateur |
Communauté d’agglomération du Pays de l’Or |
|---|---|
| Date d'ouverture |
1984 |
| Produits |
|---|
| Situation | |
|---|---|
| Coordonnées |
43° 34′ 11″ N, 4° 04′ 55″ E |

La station d'épuration de La Grande-Motte est une station d’épuration (STEP) située dans l'Hérault. L’eau usée traitée est rejetée dans le canal du Rhône à Sète, lui-même en communication avec l’étang de l'Or, zone sensible à l’eutrophisation. La Communauté d’Agglomération du Pays de l’Or (POA) est le maitre d'ouvrage de la STEP. Son exploitation est déléguée à Stereau, le pôle ingénierie de construction du groupe Saur. La capacité nominale de traitement de la STEP de La Grande-Motte est de 65 000 équivalents-habitants.
Historique
La station de la Grande-Motte a été mise en service en 1984[1]. La ville de La Grande-Motte connait des flux de touristes importants en période estivale, ce qui induit des variations saisonnières de charges hydrauliques et polluantes en entrée de station. Ainsi, afin de respecter les normes de rejet, la STEP a été réhabilitée en 2013 par Stereau, avec l'inauguration d'un traitement modulable en fonction de l’activité[2].
Données en entrée de station
Débit entrant dans la STEP
Station balnéaire, La Grande-Motte voit sa population multipliée par 5 en été, ce qui a des répercussions directes sur le volume d’eaux usées à traiter en station. Le débit entrant dans la STEP peut varier de 2 500 m3/j à 5 000 m3/j en moyenne selon la saison[3]. Le débit de référence retenu est de 5 363m3/j[4].
Effluent en entrée de station
Les eaux usées correspondent à un effluent de type urbain[2].
| Paramètres (mg/L) | Concentration moyenne | Concentration minimale | Concentration maximale |
|---|---|---|---|
| DBO5 | 262 | 78 | 460 |
| DCO | 667 | 117 | 1284 |
| MES | 300 | 84 | 570 |
| NTK | 76 | 37 | 99 |
| PT | 7,8 | 3,3 | 15 |
Entreprises en amont de la STEP
Aucune installation ICPE n'est située en amont de la STEP.
La majorité des entreprises du secteur sont spécialisées dans la réparation et la construction de bateaux. Le recensement de 2010 pour les besoins du dossier loi sur l’Eau en met en évidence 13.
Les rejets non domestiques incluent également les garages automobiles, les centres aquatiques et les instituts de thalassothérapie. Le Bilan 2016 de la SAUR fait état des établissements suivants :
- Institut de thalassothérapie Grand Delta S.A.S.
- Espace Le Grand Bleu
- Relais TOTAL Pyramides
- SARL ROUX S.F. Total Renault
Ces entreprises sont concernées par des réglementations sur le rejet de macropolluants. Elles doivent s'y conformer afin d'obtenir l'autorisation du maitre d'ouvrage pour déverser leurs eaux usées dans le réseau.
De nombreux restaurants sont également reliés à la station d'épuration. Un traitement des graisses est alors nécessaire[2].
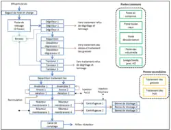
Filière de traitement
La STEP traite les effluents de La Grande-Motte, collectés par un réseau séparatif de 41,3 km de canalisations gravitaires et comprenant 14 postes de refoulement[2].
La capacité nominale de la station est de 65 000 EH. La nature de l’influent est variable, avec une prise en charge des apports extérieurs tels que les graisses. La STEP rejette en zone sensible, le respect des objectifs de qualité de l’eau traitée s’impose par une concentration en phosphore inférieure à 1 mg/L et une concentration en nitrates inférieure à 10 mg/L (Directive 91/271/CEE du 21 mai 1991)[4].

Prétraitements
Le prétraitement utilisé est commun à la majorité des stations d’épuration. L’objectif est de séparer les matières les plus grossières et les éléments susceptibles de gêner les étapes ultérieures de traitement.
| Type de dispositif | Nombre installé | Gestion des déchets |
|---|---|---|
| Dégrilleur | 3 | Vers traitement refus de dégrillage et tamisage |
| Dessableur dégraisseur | 2 | Vers traitement des sables et traitement des graisses |
| Tamiseur | 3 | Vers traitement refus de dégrillage et tamisage |
Traitement biologique
En sortie des tamiseurs, la filière de traitement des eaux est constituée d’un traitement biologique avec aération sur 2 files de traitement. Ce fonctionnement en série permet d’adapter la capacité de traitement aux fortes variations saisonnières de la charge à traiter. Ainsi, une file fonctionne en basse saison alors que les deux files sont activées en saison estivale[2] .
Le procédé à boue activée moyenne charge est précédé d’un traitement de l’azote par nitrification/dénitrification grâce à des passages successifs dans une zone anaérobie et une zone anoxie[1]. Ce traitement de l'azote permet de respecter les normes de "Zone sensible" du bassin de l’Etang de l’Or de l'Agglomération de Montpellier (Normes de rejets imposées par l’arrêté du 22 juin 2007, Ministère de l’écologie, du développement et de l’aménagement durables)[3].
Traitement membranaire
Un traitement supplémentaire par bioréacteur à membrane a été ajouté en juin 2013. L'abattement bactérien supplémentaire permet de réutiliser les eaux usées traitées[5]. Des membranes planes immergées de type Kubota Submerged Membrane Unit® (SMU) sont utilisées. Elles possèdent une surface totale de 16 240 m2 et une taille de pore moyenne de 0,2 µm. Elles sont réparties dans 4 bassins fonctionnant toute l’année[1].
Volume des bassins
Le volume total des bassins est de 5 770 m3 pour une ligne et 10 220 m3 pour deux lignes.
| Bassins | Volume pour une ligne (m3) | Volume pour deux lignes (m3) |
|---|---|---|
| Anaérobie | 600 | 1200 |
| Anoxie | 1000 | 2000 |
| Aérobie | 2850 | 5700 |
| Membranes | 330 (x4) | 330 (x4) |
Performances épuratoires

| Paramètre | Concentration en sortie (mg/L) | Norme du rejet (mg/L) | Rendement épuratoire (%) |
|---|---|---|---|
| DBO5 | 1,5 | <25 | 99,5 |
| DCO | 30,7 | <125 | 96,1 |
| MES | 3,0 | <35 | 99,2 |
| Azote Global | 4,9 | <10 | 93,9 |
| N-NH4 | 3,0 | <3 | 98,8 |
| Phosphore total | 0,3 | <1 | 97,1 |
Traitement des boues
Les boues sont traitées par épaississement statique gravitaire. La production des boues s’élève à 370 TMS pour l’année 2022. Entre 2022 et 2020, l’entièreté de la matière sèche produite est envoyée en compostage au Grau du Roi. La tendance est différente en 2019, car 53% des boues sont compostées et 48% épandues. Ce ratio équilibré entre l’épandage et le compostage est commun pour les années antérieures à 2019. L'épandage a été temporairement délaissé après l'épidémie de Covid 19.
| Année | Production (Tms) | Compostage (Tms) | Epandage (Tms) |
|---|---|---|---|
| 2022 | N/A | 573 | N/A |
| 2021 | 320,56 | 263 | N/A |
| 2020 | 275,03 | 463 | N/A |
| 2019 | 345,48 | 166 | 147 |
| 2018 | 307,5 | 176 | 120 |
Boues produites par tonnes de matière sèche par an à la STEP de La Grande-Motte
Boues produites par tonnes de matière sèche par an à la STEP de La Grande-Motte
Réutilisation des eaux usées traitées
La REUT en sortie de STEP, permet d’arroser en partie le golf de La Grande Motte. Mis en service à l’été 2023, la réutilisation des eaux usées traitées permet de couvrir environ 50 % des besoins actuels du golf communal. Ce projet a été réalisé par une collaboration entre l’Agglomération du pays de l’Or et la société Groupe Bio-UV basée à Lunel. Aux dispositifs classiques d’épuration, ont été ajoutés un traitement de l’eau par ultraviolets en complément d’un procédé membranaire. Un réseau de canalisation de 2,5 km a été nécessaire pour acheminer les eaux en sortie de STEP jusqu’au golf municipal. Les eaux usées traitées sont utilisées en plus de l’eau brute fournie par BRL. La REUSE a induit une diminution des rejets de 25 à 50% dans l’étang de l’Or[6].
Notes et références
- 1 2 3 Alice Schmitt, « Diffusion d'ozone par contacteur membranaire pour l'élimination des micropolluants dans les eaux usées », sur HAL (consulté le )
- 1 2 3 4 5 6 7 8 9 « Projet de Réutilisation des Eaux Usées Traitées (REUT) – Dossier STEU La Grande-Motte », sur Préfecture de l'Hérault, (consulté le )
- 1 2 3 4 Céline Jacquin, « Optimisation du traitement biologique par boues activées pour l'élimination des micropolluants des eaux usées traitées », sur HAL, (consulté le )
- 1 2 3 « Fiche technique sur les stations d'épuration », sur Ministère de la Transition écologique (consulté le )
- ↑ « La Grande Motte, Hérault : Modernisation et adaptation de la station d'épuration », sur Stereau (consulté le )
- ↑ « La réutilisation des eaux usées et traitées (REUT) », sur Ville de La Grande Motte (consulté le )
Voir aussi
Articles connexes
- Portail de l'assainissement
- Portail de l’eau
- Portail de l’Hérault